Files
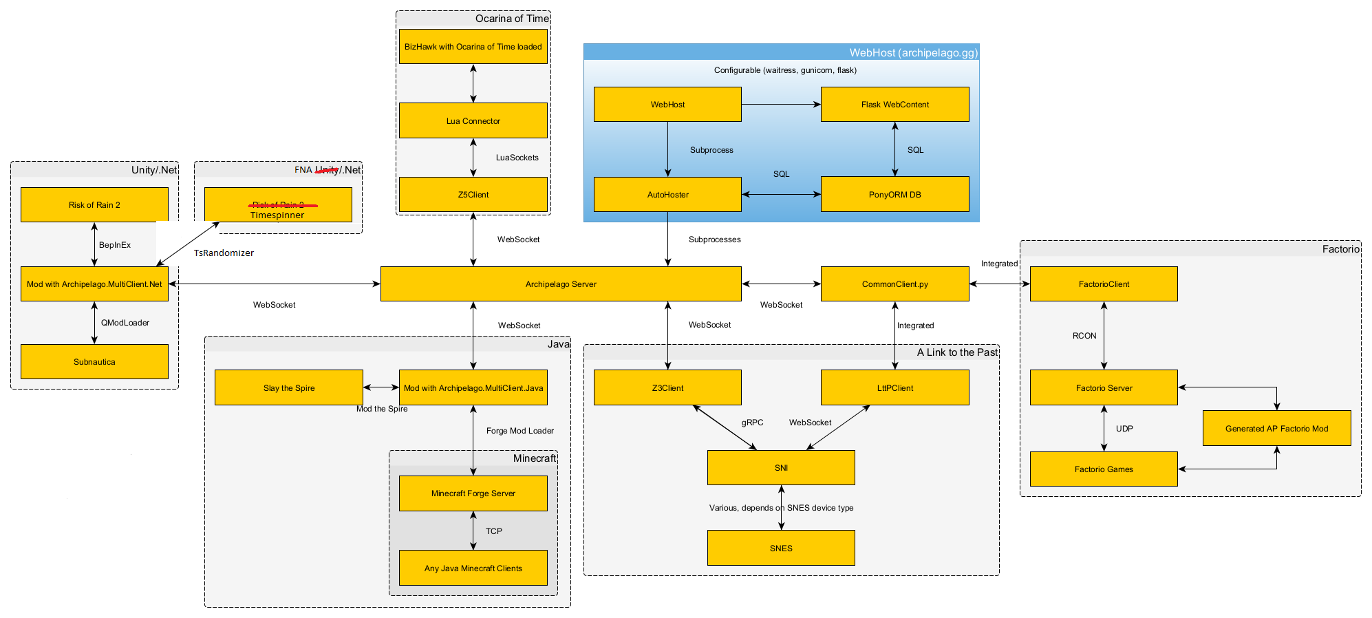
Grinch-AP/docs/network.png
Jarno Westhof cff5db446d Fixed some bugs + added documentation + added a few features (#87)
* Refactorings + minor logic fix

* Fixed unnececerly recalculation of item_name_groups

* Enabled other itemId's so that they can be send to client when desired

* Marked the loss of location 1337158

* Updated network graph

* First draft tinmespinner documentation

* Moved personal items to slot_data rather than location scouts

* Disabled Remote Items

* Updated docs

* Fixed port override
2021-09-30 19:51:07 +02:00

109 KiB
1994x898px

/morgan/Grinch-AP/raw/commit/a93d633d2586ece1bd7c8a3f1effb2c17c8c1818/docs/network.png