This website requires JavaScript.
Explore
Help
Register
Sign In
morgan
/
Grinch-AP
Watch
1
Star
0
Fork
0
You've already forked Grinch-AP
Code
Issues
Packages
Projects
Releases
Wiki
Activity
Files
c0b25e1f6eed40caa68c0d9714bafece2b8bbccd
Grinch-AP
/
docs
/
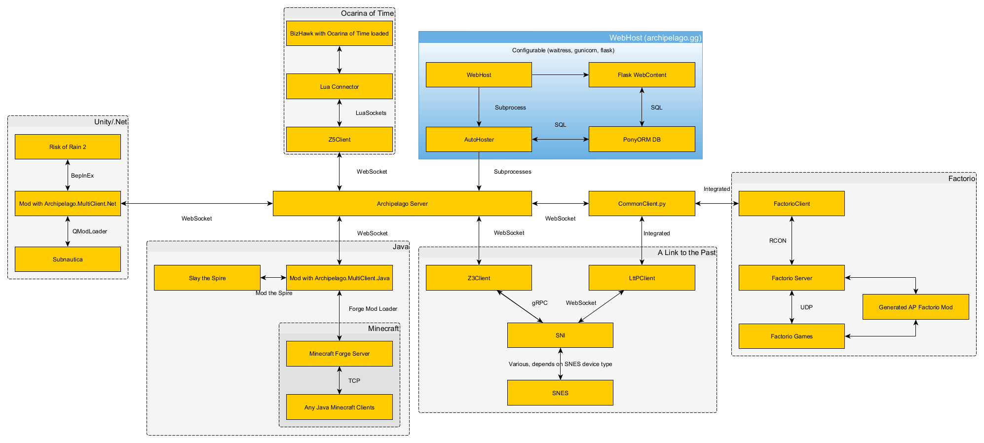
network.png
Fabian Dill
442b6ced35
Docs: Update network graph
2021-09-20 12:15:31 +02:00
103 KiB
1994x898px
Raw
History